Moin aus dem Emsland 
Folgendes …
Ich habe mit eine Tapo Cam TC71 zugelegt (dazu nur soviel: SUPER!). Diese Kamera hat eine Entität, wo diese Bewegungen erkennt und meldet. Ich möchte gerne die letzten n (ca. 3-5) als Element auf dem Dashboard haben, so das ich die letzten n Events (Bewegung erkannt) sofort auf einem Blick erkennen kann. Auch möchte ich NUR die erkannten Bewegungen sehen und nicht den Eintrag “Wurde frei”.
Geht sowas? Wenn ja (was ich hoffe), wie? 
Ich hoffe Ihr könnt mir helfen 
VG
Ergänzung: Ich habe mittlerweile die History Graph Card entdeckt und kann auch die dazugehörige Config ändern. Sieht “Schön” aus, bringt mich in der Konfiguration aber leider nicht weiter.
by HarryP: Zusammenführung Doppelpost (bei Änderungen oder hinzufügen von Inhalten bitte die „Bearbeitungsfunktion“ anstatt „Antworten“ zu nutzen)
1 „Gefällt mir“
Ich kenne nur den Weg über einen Trigger-basierten Template Sensor, der in seinen Attributen speichert, wann die Kamera Bewegung erfasste.
Was hast du dir denn vorgestellt, wie das auf dem Dashboard dargestellt werden soll?
Das ist auf jeden Fall mittels Markdown Card machbar.
P.S.: Ich nutze nur Yaml und bin daher, was die Möglichkeiten des UI angeht, nicht auf dem neuesten Stand. Normale Template-Sensoren kann man auf jeden Fall über das UI anlegen, Trigger-basierte müsstest du dann in der configuration.yaml anlegen.
Ich bin totaler HA Anfänger und was Du da gerade schreibst, hört sich gut an ist - mit meinen Fähigkeiten, aber nicht annähernd umsetzbar.
Hast Du noch eine andere Möglichkeit?
Wenn du deine configuration.yaml aufrufen kannst, helfe ich dir.
Kitty … Du bist super!
(1) Ich habe mir den File Editor installiert und die configuration.yaml gefunden 
(2) Die betreffende Entität habe ich auch mal beigefügt.

Prima!
Wenn du erstmalig einen neuen key/neue Domain (hier: template) in die configuration.yaml einfügst, musst du HA anschließend neustarten.
Ich habe mit einem Bool getestet, der deinen Binärsensor simulieren soll.
template:
- triggers:
- trigger: state
entity_id: input_boolean.test # durch deinen Binärsensor ersetzen
from: 'off'
to: 'on'
sensor:
- name: Kamera Terrasse # Beispielname
unique_id: '202506141148' # Beispiel einzigartiger Identifizierungsschlüssel, um den Sensor im UI bearbeiten zu können
state: "{{- now().strftime('%T') }}"
attributes:
log: |
{%- set alt = this.attributes.get('log', []) %}
{%- set neu = [{
now().strftime('%d.%m.%Y'): now().strftime('%R')
}] %}
{{- (neu + alt)[:5] }}
dateipfad: configuration.yaml
Die get-Methode im Attribut log ermöglicht es, die Trigger-Aktivität aufzuzeichnen.
[:5] bedeutet, dass nur die letzten fünf Einträge ausgegeben werden.
Das Attribut dateipfad ist optional und füge ich in alle meine Template-Sensoren ein, damit ich später nicht lange rumsuchen muss, wenn ich den Sensor verändern oder löschen will.
Die Namen der Attribute sind nur ein Beispiel. du kannst sie nennen, wie du willst.
Im Frontend sieht das dann so aus, wenn man die Attribute in einer Markdown Card verwendet:
Wie sieht das aus?
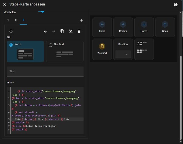
Ich habe Deine Erweiterung in die configuration.yaml hinterlegt. Wie fülle ich die Markdown Card?
Was mache ich falsch? Ist der Ansatz richtig?
by HarryP: Zusammenführung Doppelpost (bei Änderungen oder hinzufügen von Inhalten bitte die „Bearbeitungsfunktion“ anstatt „Antworten“ zu nutzen)
Die Markdown Card akzeptiert keine entity_id. Man muss durch das Attribut log loopen:
{% if state_attr('sensor.DEIN_SENSOR', 'log') %}
{% for x in state_attr('sensor.DEIN_SENSOR', 'log') %}
{% set datum = x.items()|map(attribute=0)|join %}
{% set uhrzeit = x.items()|map(attribute=1)|join %}
**{{ datum }} - {{ uhrzeit }}**
{% endfor %}
{% else %}Keine Daten verfügbar
{% endif %}
P.S.: Und zeig mir bitte mal einen Screenshot deines neuen Template-Sensors (Entwicklerwerkzeuge —> Zustände).
Gerne 
Ich habe den Inhalt der Markdown Card wie folgt abgeändert … Leider funktioniert es nicht!
Korrektur: ES KLAPPT
Nr. 5 LEBT 
DANKE!!!
Besteht die Möglichkeit, den Zeilenabstand zu verringern?
by HarryP: Zusammenführung Doppelpost (bei Änderungen oder hinzufügen von Inhalten bitte die „Bearbeitungsfunktion“ anstatt „Antworten“ zu nutzen)