Custom element doesn’t exist - Probleme mit Custom Cards

Hallo zusammen,

Ich lese schon lange mit und nun komme ich leider nach dem “großen” Update Anfang des Jahres nicht mehr weiter.

Nach der Installation des ersten Release - ich bin da in der Regel immer recht schmerzbefreit - hatte ich die ersten Probleme mit meinen Dashboards: Custom element doesn’t exist war für eigentlich fast alle meiner Custom Cards zu sehen.

Es hat ein wenig gedauert bis ich herausgefunden hatte, dass die neue Installation offensichtlich meine HACS Integration zerstört hatte und HACS gar nicht mehr integriert war. Ich habe dann alles noch einmal einrichten müssen und habe die Cards wieder geladen und installiert.

Nun, nach vielleicht 1,5 Wochen habe ich diese Probleme wieder - diesmal aber so, dass ich nicht mehr weiter weiss. HACS ist da und zeigt auch die Custom Cards immer noch als Heruntergeladen an. Auch eine Neuinstallation bspw. der Mushroom Cards hilft nicht. Auf meinen Dashboards leider weiterhin Fehlanzeige und auch in der Auswahl der Cards sind keinerlei Custom Cards aufgelistet?

Anyone a good idea?

Schon mal HA von Grund auf neu gestartet? Außerdem sollte immer der Cache des Browsers gelöscht werden.

1 „Gefällt mir“

Hat HACS noch Zugriff auf dein GitHub Konto?
Werden in den heruntergeladenen Komponenten noch die Beschreibungen angezeigt?
Hast du ev. in deinem GitHub Konto etwas geändert - z.B. das Passwort?

1 „Gefällt mir“

Danke euch erst mal für die Tipps. Leider bisher ohne Erfolg.

Ich nutze vorwiegend die App, aber habe mich jetzt auch noch mal am Rechner über den Browser angemeldet. Nachdem ich mal den Cache geleert habe und nicht mehr rein kam, habe ich nun auch gelernt, dass mein User mit . anstatt _ lautet - side story. Neustarts habe ich bereits zig hinter mir… soft & hard.

Auch in HACS scheint alles soweit erst mal zu funktionieren - wenn ich einfach eine Random Integration öffne, werden alle Daten gezogen und ich kann das auch installieren. GitHub Passwort habe ich nicht angerührt.

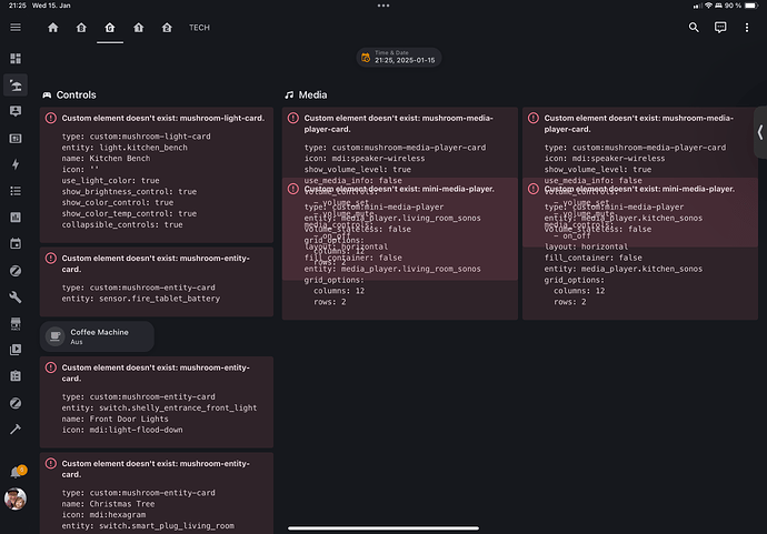
Wo es aber nicht zu funktionieren scheint, ist die “Übergabe” von HACS zu HA. Ich habe beispielsweise gerade einfach mal einen neuen Card Type heruntergeladen “Bubble Card”. Das funktioniert auch soweit alles, es wird auch in HACS als heruntergeladen angezeigt. Aber wenn ich im Dashboard Editiermodus bin, dann tauchen die Custom Cards nicht auf?!

Das ist schon seltsam, wenn ich das bisher hatte, war es immer ein Cacheproblem. Ist der Screenshot auf einem PC gemacht worden, oder von der App auf einem mobilen Device?

Der Screenshot ist aus der App, sieht aber am Laptop / Web leider nicht anders aus… :thinking:

Vielleicht löscht du mal HACS und installierst es neu. (Backup vorher nicht vergessen)

Edit:
Welche HACS Version benutzt du ? aktuell ist 2.0.3

Hast Du die App (über “App-Info” und “Stop erzwingen”) mal geschlossen und den Cache unter “Speicherplatz” geleert?

Eigentlich immer die aktuellste - wie oben beschrieben bin ich da immer recht schmerzbefreit. Ist aber ein guter Hinweis und werde ich später mal testen.

Berichte dann noch mal… danke dir

Japp, gerade noch mal gemacht und auch noch mal deinstalliert und neu gestartet, aber das wird es nicht sein. Ich habe das auch mittlerweile auf diversen Geräten probiert (iOS, Laptop und mein Wand Tablet ist ein Fire HD / Android).

Hallo, habe ebenfalls das Problem dass mir im Browser (Firefox, Edge) die Costum Cards nicht angezeigt werden.

Am iPhone wiederum über die App funktioniert es.

Wäre über eine Lösung (ohne Backup) auch sehr dankbar.

Gruß
Tim

Wenn es bei mir so aussieht, ist es der BROWSER-Cache der gelöscht werden muss.

Grundsätzlich funktioniert es ja, da wird eine Neuinstallation wohl nicht helfen. Add-Blocker oder so etwas aktiv?

Hallo, alles bereits versucht (Cache leeren, anderer Browser, etc.)…leider ohne Erfolg.

Ich melde mich noch mal wenn ich es geschafft habe HACS neu zu installieren, ist gerade die einzige Lösung die ich mir vorstellen kann….

@Vaccio vielleicht hilft es die ja dann auch?!

@flippo83 Danke dir…ich könnte ein Backup einspielen, wollte den Weg jedoch gerne vermeiden :slight_smile:

Moinsen,

ich habe gerade ein ähnliches Problem. Ich wollte komplexe (und am Ende nur rudimentär wirksame) CSS-Veränderungen umgehen und habe eine Standardkarte (.ts) von Chattie verändern lassen und zu einem .js kompiliert.

Dann in /www/ einen neuen Ordner angelegt für eigene Karten (neben dem community-Ordner), Datei angelegt, Script reingepackt. Schließlich die Datei als Ressource freigegeben. Ergebnis: Beim Anlegen im Dashboard findet er die Datei nicht!

Dazwischen ständig den Browsercache geleert und auch HA neu gestartet. Der Direktaufruf der .js-Datei klappt im Browser. Die Datei ist da und da wo sie sein soll – aber HA weigert sich hartnäckig die Datei zu finden. Blindfisch!

P.S.: gerade habe noch ausprobiert was passiert, wenn ich meine Datei in den Community-Ordner lege und neu einbinde. Er findet sie trotzdem nicht. Auch wenn ich versuche die Datei über ein Terminal-Kommando im Editor anzusprechen gibt’s nur Fehlermeldungen … sie ist irgendwie da, aber dann doch nicht …

Update meinerseits:
Leider war die Neuinstallation von HACS ebenfalls nicht erfolgreich :-(. Ich habe dazu die Integration gelöscht, per Anleitung zweimal! Neu gestartet und dann den HACS Ordner sowie die GitLab Autorisierung gelöscht. Danach alles wieder neu installiert…

Was mich gewundert hat ist, dass mein HACS nach der Neuinstallation trotzdem noch alle Komponenten hatte?! Ich habe diese dann noch mal neu geladen, mehrfach neu gestartet leider ohne Erfolg.

Wird jedoch ist, dass ich gerade eine Karte zwischenzeitlich mal gesehen hatte - den Media Player, dann aber den Mini Media Player noch mal geladen habe und dann ging wieder gar keine custom Card.

I am at the end of my Latein :joy: :joy:

Amen!! :crazy_face:

Arbeitest Du unter PROXMOX (Ansonsten kann ich es Dir nur WÄRMSTENS anraten!)? Dann wäre es super einfach eine neue H-Instanz zu erstellen und Dein Back-Up zu aktivieren. So habe ich das mal gemacht, als bei mir der Add-On Store auf einmal leer war. Hat noch alles funktioniert, aber der Store war leer. Neues HA, Back-Up zurückgespielt, IP in der FRITZBOX zurechtgebogen, alles wieder cremig.

Moin Moin,

ich hatte das gleiche Problem, nichts hat geholfen, zwischendurch waren bei mir auch die Karten zu sehen.
Ich hab unter Proxmox ein neues HA installiert, ein aktuelles Update installiert, selbes Problem… dann ein älteres Update genommen und die Karten wieder per HACS installiert, nun läuft es wieder ohne Probleme.
Keine Ahnung, was da zwischendurch passiert ist.

Soooo… jetzt melde ich mich mal wieder mit einem Update. Das Problem ist jetzt behoben, die Lösung dafür allerdings nicht ratsam und leider habe ich die Ursache nicht rekonstruieren können. Aber der Reihe nach…

Wie bereits beschrieben hat das Entfernen von HACS inklusive der Folder nicht geholfen und die Neuinstallation das Problem nicht behoben. Daher habe ich mir das letzte Backup vor der 2025.01 geschnappt und wiederhergestellt, danach habe ich alle Updates - bis auf das HA - gemacht und ein neues Backup erstellt. Dann kam die Stunde der Wahrheit und ich bin direkt auf die 2025.02 gegangen und tada… alles - bis auf die Frigate Card - funktionierte. Hier war es aber mit einmal neu herunterladen bereits getan und es funktionierte.

Schade ist, dass ich dadurch nicht herausfinden werde woran es gelegen hat. Eines ist jedoch mal wieder zu konstatieren: Backups sind das A und O - und die neue Backup Funktionalität mit der 2025 Version funktioniert hervorragend.

Demnach, Mund abwischen, Krone richten und weiter gehts…

Danke für eure Tipps & Tricks!

1 „Gefällt mir“